Page 1 of 1
Feature Req.: Tree-View
Posted: 08 Aug 2016, 11:48
by ds1508
Hello,
I just had a look at Videonizer. It's very nice, and looks good, but I think I would get in trouble, when I try to catalogue my files and drives.
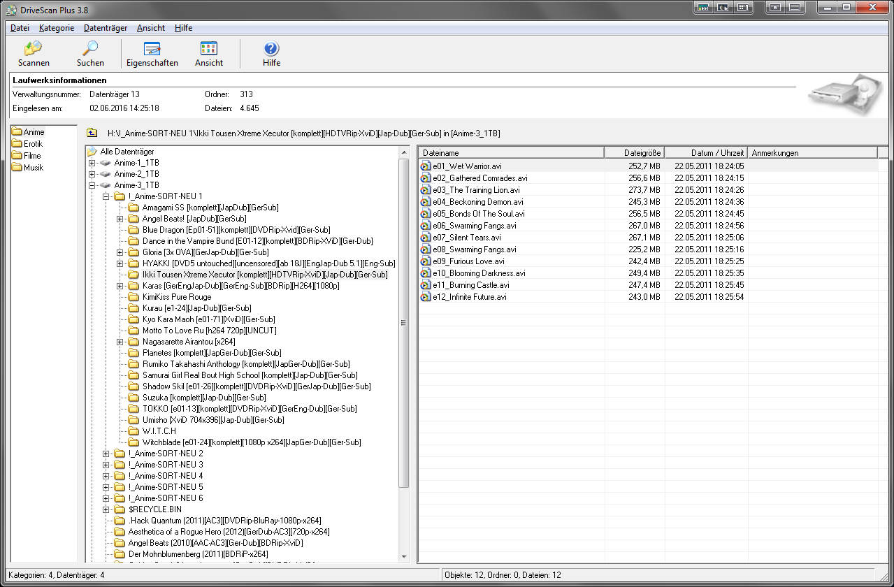
Videonizer is ok, if you have just 50 files, but I would like to catalogue several thousand files. This would make the window (list) totally confused. ATM I use DriveScan to catalogue my files, witch looks like this:

- Aufnahme.jpg (200.99 KiB) Viewed 23786 times
I would like Videonizer to have a treeview like this. Is such a feature planned/possible?
Thx
DS
Re: Feature Req.: Tree-View
Posted: 08 Aug 2016, 21:47
by admin
Hello.
Videonizer has its own phylosophy to organize files.
I do not want to create "just another one" video organizer.
Main Videonizer's concepts are:
- forget about physical location of the clips after you have added them to Videonizer;
- create your own Tags and use them to mark items in the database in any way, then you can use filters to view only needed items;
- 'indy' interface, handy for fast access and preview;
- interaction with Video thumbnails Maker to create/recreate screenlists in the easiest possible way;
- support for VTX feature, WebP animation.
Of course, there are many features to implement.
In the nearest future I want to improve filtering and create an alternative "multimedia" view. So you will be able view not items, but their multimedia interpretations.
Thank you for understanding.
Your thoughts and requests are welcome.
Re: Feature Req.: Tree-View
Posted: 11 Aug 2016, 12:37
by raden92
Just wondering, are the tree view gonna be in the software someday? Maybe this can help us in editing some vid or picts

Re: Feature Req.: Tree-View
Posted: 12 Aug 2016, 10:11
by ds1508
I'm really sad. Admin wrote he won't add something like that.
I have more than 30.000 files. Just Anime Series. How would Videonizer act, when I start it with that many files? If I want to search my database/collection I have to add them all into one Videonizer-DB. Some kind of grouping would be really good.
Re: Feature Req.: Tree-View
Posted: 18 Apr 2017, 05:51
by gon1234
Thanks a lot for this information.
ชุดฮาวาย